1.
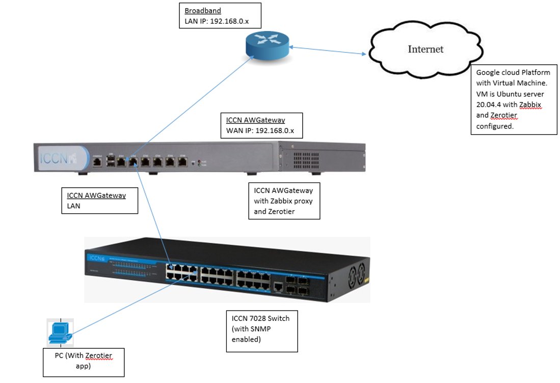
Network
diagram (as an example setup)

2.
Configuring SNMP on ICCN WX7028-410G Switch
Log
in as admin to the switch web interface, make sure it is in the same subnet of
the local network behind the ICCN AWG Gateway. For instance, if LAN IP of
Gateway is 10.0.0.1/24, configure the switch IP in subnet 10.0.0.0/24 as shown
below (10.0.0.2).

Go
to System -> SNMP Community. Give
a Community name. Choose read-write or read only as per use. Click on Apply.

Go
to System -> SNMP Trap. Give a
TRAP name. Under transmit Ip Address
put LAN IP address of the AWG Gateway.

Go
to Security -> Safe Management ->
Safe management, select the Server
type as SNMP and Management type
as Enable. Click on Apply.

Go
to Tools -> Save configuration
and click on Save.
3. Creating a Zerotier Network
3.1.
Creating a
zerotier network (ID) on the portal


Click on Create
A Network and give it a name or
click on the Network (If created previously it will be as shown below).

3.2.
Configuring
Zerotier on ICCN AWG Gateway
Log in to the web interface of the ICCN AWG Gateway.

Go to System
-> Firmware -> Status -> Check for updates (if one wants to update
one can).
Go to System
-> Firmware -> Plugins. Install the “os-zerotier” plugin.

Refresh or logout and login again.
Go to VPN ->
Zerotier -> Settings -> Settings tab, check the Enabled option and click on Apply.
Go to the Networks tab and click the
plus sign to add a zerotier network ID. In the Network ID put in the ID of the zerotier network created on the
portal and click Save.

Go to the ZeroTier portal, a new member will be added.
Authorize it by clicking the check sign beside ‘Auth’. Give it a name. The zerotier network will give it an IP as
shown below. 
On the ICCN AWG Gateway interface, go to Interfaces -> Assignment -> Under
New interface option choose the ‘zt’ interface and give it a name and
click on the plus sign to add the interface. Click on the newly created
interface. Enable the interface.
Choose the IPv4 Configuration Type
as Static IPv4. Scroll down and type
in the IP given by the Zerotier under IPv4
Address and choose the respective subnet mask. And then click Save. Click on Apply changes if prompted.

Go to Firewall
-> Rules -> <Zerotier interface> and add in and out rules with
source and destination as any. Save and click on Apply changes as shown below:
